注意:本文基于 Calcite 1.35.0 版本源码进行学习研究,其他版本可能会存在实现逻辑差异,对源码感兴趣的读者请注意版本选择

前言

在上一篇 Apache Calcite System Catalog 实现探究中,我们介绍了经典的数据库处理流程,包括:SQL 解析SQL 绑定SQL 优化以及计划执行。SQL 绑定主要的作用是将 SQL 解析生成的 AST 和数据库的元数据进行绑定,从而生成具有语义的 AST。SQL 绑定会通过自底向上的方式遍历 AST,对抽象语法树中的节点进行绑定分析,绑定的过程中会将表、列等元数据附在语法树上,最后生成具有语义的语法树 Bounded AST

Calcite 通过 SQL 校验器实现 SQL 绑定,SQL 校验器所需的 System Catalog 信息,我们在上篇文章已经做了详细的介绍,感兴趣的读者可以阅读回顾相关内容。本文将重点介绍 Calcite SQL 校验器的整体设计,梳理校验器中不同类的用途,然后通过具体案例来展示 SQL 校验器的整体流程,并对流程中的关键方法进行代码级别的分析,力求让大家能够深刻理解 Calcite 的 SQL 校验器。

SQL 校验器整体设计

SQL 校验器的核心类为 SqlValidator,它负责使用 Calcite 元数据信息对 AST 进行验证,最终生成具有语义信息的 AST。在 Calcite 中,可以通过 SqlValidatorUtil.newValidator 方法快速创建一个 SqlValidator。

除了 SqlValidator 校验器类之外,Calcite 为了将 SQL 中的名称解析为对象,还在校验器内部构建了两个对象:SqlValidatorScopeSqlValidatorNamespace,SqlValidatorScope 表示名称解析的范围,代表了在查询中的某一个位置,当前可见的字段名和表名。SqlValidatorNamespace 则表示了校验过程中查询语句的数据来源,不同的查询位置都有不同类型的 namespace 类,例如:表名对应的 IdentifierNamespace,Select 语句对应的 SelectNamespace,以及 UNIONEXCEPTINTERSECT 对应的 SetopNamespace。下面我们针对核心的 SqlValidator、SqlValidatorScope 和 SqlValidatorNamespace 分别进行探究,了解其设计细节以及适用场景。

SqlValidator

SqlValidator 校验器根据元数据对 SQL 解析的 AST 进行校验,得到具有语义信息的绑定 AST。SqlValidator 通过访问者模式对 AST 进行校验,调用 SqlNode#validate 方法时,校验器内部会调用 validateXxx 方法,例如:调用 SqlLiteral.validate(SqlValidator, SqlValidatorScope) 会调用 validateLiteral(SqlLiteral); ,调用 SqlCall.validate(SqlValidator, SqlValidatorScope) 则会调用 validCall(SqlCall, SqlValidatorScope);

SqlValidator 接口定义了 Calcite 校验器的主要方法,它提供了基础的 getCatalogReadergetOperatorTable 方法,分别用于获取元数据信息和运算符、函数。校验 SqlNode 则是通过 validate 方法,会按照 AST 结构进行遍历校验,最终返回已校验 SqlNode。

1
2
3
4
5
6
7
8
9
10
11
12
13
14
15
16
17
18
19
20
21
22
23
24
25
26
public interface SqlValidator {

// 获取校验器使用的 CatalogReader,用于获取元数据信息
SqlValidatorCatalogReader getCatalogReader();

// 获取校验器使用的 SqlOperatorTable,用于获取运算符和函数
SqlOperatorTable getOperatorTable();

// 校验 SqlNode 对应的表达式树,返回已校验的树
SqlNode validate(SqlNode topNode);

// 获取已验证节点的类型
RelDataType getValidatedNodeType(SqlNode node);

// 获取 SqlNode 所属的 Namespace
SqlValidatorNamespace getNamespace(SqlNode node);

// 展开 * 号对应的列
SqlNodeList expandStar(SqlNodeList selectList, SqlSelect query, boolean includeSystemVars);

// 展开 order by 子句中的序号和别名列
SqlNode expandOrderExpr(SqlSelect select, SqlNode orderExpr);

// 返回 SqlNode 结果集列的原始类型,该类型中包含 catalog, schema, table, column
List<@Nullable List<String>> getFieldOrigins(SqlNode sqlQuery);
}

此外,为了对 SqlValidator 校验过程中的一些行为进行控制,Calcite 提供了 SqlValidator#Config 配置类,通过 withXxx 方法可以方便地设置校验器的属性,常见的属性设置方法如下,withDefaultNullCollation 可以设置 NULL 值排序规则,withColumnReferenceExpansion 则可以用于指定 Order By 语句中的列引用是否展开,withConformance 方法用于设置 SQL 兼容模式。

1
2
3
4
5
6
7
8
9
10
11
12
13
14
interface Config {

// 默认 SqlValidator 配置类
SqlValidator.Config DEFAULT = ImmutableSqlValidator.Config.builder().withTypeCoercionFactory(TypeCoercions::createTypeCoercion).build();

// 配置默认 NULL 值排序规则
Config withDefaultNullCollation(NullCollation nullCollation);

// 配置列引用是否展开
Config withColumnReferenceExpansion(boolean expand);

// 配置 SQL 兼容模式
Config withConformance(SqlConformance conformance);
}

SqlValidatorScope

SqlValidatorScope 主要用于声明校验过程中名称解析的范围,Calcite 对 SqlValidatorScope 的具体描述为 A SqlValidatorScope describes the tables and columns accessible at a particular point in the query,即:SqlValidatorScope 描述了查询中的某个具体位置可以访问的表和列。

Calcite 根据不同的 SQL 类型实现了众多 SqlValidatorScope 子类,以满足不同场景下的 SQL 校验需求,SqlValidatorScope 继承体系如下:

SqlValidatorScope 继承体系

SelectScope 表示查询语句的名称解析范围,该范围中可见的对象包含了 FROM 子句的对象以及从父节点继承的对象。如下展示了一个常见的查询语句,该语句中包含了关联查询、子查询以及排序。

1
2
3
4
5
6
SELECT expr1
FROM t1,
t2,
(SELECT expr2 FROM t3) AS q3
WHERE c1 IN (SELECT expr3 FROM t4)
ORDER BY expr4

Calcite 会将该语句拆分为 4 个 SelectScope 分别表示不同表达式对象的可见范围。

  • expr1 可以访问 t1, t2, q3 中的对象;
  • expr2 可以访问 t3 中的对象;
  • expr3 可以访问 t4, t1, t2 中的对象(实际测试 MySQL,expr3 同样可以访问 q3 临时表);
  • expr4 可以访问 t1, t2, q3, 以及在 SELECT 子句中定义的任何列别名(取决于方言)。

SqlValidatorNamespace

SqlValidatorNamespace 描述了由 SQL 查询某个部分返回的关系(Relation,关系是一组无序的元素或记录,这些元素或记录的属性用来表示实体),例如:在查询 SELECT emp.deptno, age FROM emp, dept 时,FROM 子句形成了一个包含 empdept 两张表,以及这些表中列组成的行类型在内的命名空间。不同的 RelNode 类型有与之对应的 Namespace 对象,下图展示了 Calcite 中定义的常见 SqlValidatorNamespace 实现类。

SqlValidatorNamespace 继承体系

SelectNamespace 表示了查询语句对应的命名空间,我们同样以如下的查询语句为例:

1
2
3
4
5
6
SELECT expr1
FROM t1,
t2,
(SELECT expr2 FROM t3) AS q3
WHERE c1 IN (SELECT expr3 FROM t4)
ORDER BY expr4

Calcite 会从查询语句中提取出 4 个命名空间,分别如下所示,命名空间代表的关系,简单理解可以认为是查询过程中的数据来源。

  • t1:t1 表所代表的关系;
  • t2:t2 表所代表的关系;
  • (SELECT expr2 FROM t3) AS q3:子查询所代表的关系;
  • (SELECT expr3 FROM t4):子查询所代表的关系。
赞助商

SQL 校验器执行流程

前文我们对 Caclite 校验器中核心的 SqlValidator、SqlValidatorScope 和 SqlValidatorNamespace 类进行了介绍,想必大家对校验器有了一些基础的认识。本节我们通过如下所示的 CsvTest#testPushDownProjectAggregateNested 单测,来跟踪下 SQL 校验器的执行流程,该示例 SQL 中包含了常用的子查询、聚合查询以及 MAXCOUNT 聚合函数,可以帮助大家了解这些核心类在校验流程中是如何使用的。

1
2
3
4
5
6
7
final String sql = "explain plan " + extra + " for\n" 
+ "select gender, max(qty)\n"
+ "from (\n"
+ " select name, gender, count(*) qty\n"
+ " from EMPS\n"
+ " group by name, gender) t\n"
+ "group by gender";

SqlValidator 初始化

首先,会初始化 SqlValidator 对象,初始化时会将校验器所需的 SqlOperatorTableSqlValidatorCatalogReader 等对象传入进来,SqlOperatorTable 用于查找 SQL 运算符和函数,SqlValidatorCatalogReader 则用于校验时查找元数据信息。此外,初始化时还会创建不同的 AggFinder 对象,用于后续从 AST 中提取不同的聚合函数,以及创建 TypeCoercion 类型转换类,它主要用于 SQL 中可能存在的隐式类型转换。

1
2
3
4
5
6
7
8
9
10
11
12
13
14
15
16
17
18
19
20
21
22
23
24
25
26
27
protected SqlValidatorImpl(SqlOperatorTable opTab, SqlValidatorCatalogReader catalogReader, RelDataTypeFactory typeFactory, Config config) {
// 初始化 SqlOperatorTable,用于查找 SQL 运算符和函数
this.opTab = requireNonNull(opTab, "opTab");
// 用于查找元数据信息
this.catalogReader = requireNonNull(catalogReader, "catalogReader");
this.typeFactory = requireNonNull(typeFactory, "typeFactory");
final RelDataTypeSystem typeSystem = typeFactory.getTypeSystem();
// 获取类型系统中的时间框架集合
this.timeFrameSet = requireNonNull(typeSystem.deriveTimeFrameSet(TimeFrames.CORE), "timeFrameSet");
this.config = requireNonNull(config, "config");

// It is assumed that unknown type is nullable by default
unknownType = typeFactory.createTypeWithNullability(typeFactory.createUnknownType(), true);
booleanType = typeFactory.createSqlType(SqlTypeName.BOOLEAN);

final SqlNameMatcher nameMatcher = catalogReader.nameMatcher();
// 初始化 AggFinder,用于从 AST 中遍历获取不同的聚合函数
aggFinder = new AggFinder(opTab, false, true, false, null, nameMatcher);
aggOrOverFinder = new AggFinder(opTab, true, true, false, null, nameMatcher);
overFinder = new AggFinder(opTab, true, false, false, aggOrOverFinder, nameMatcher);
groupFinder = new AggFinder(opTab, false, false, true, null, nameMatcher);
aggOrOverOrGroupFinder = new AggFinder(opTab, true, true, true, null, nameMatcher);
// 初始化类型转换类,用于隐式类型转换
TypeCoercion typeCoercion = config.typeCoercionFactory().create(typeFactory, this);
this.typeCoercion = typeCoercion;
...
}

validate 流程

介绍完 SqlValidator 初始化逻辑,我们再来深入探究下校验器的核心逻辑 validate 方法,其实现逻辑如下。首先会创建用于 root 节点校验的 EmptyScope,并将 EmptyScope 作为 CatalogScope 的父类,CatalogScope 可以查看所有 Schema 中的元数据,在校验过程中能够帮助对 schema.table.column 进行列解析。

1
2
3
4
5
6
7
8
9
10
11
12
13
@Override
public SqlNode validate(SqlNode topNode) {
// 创建 EmptyScope 用于 root 节点校验
SqlValidatorScope scope = new EmptyScope(this);
// CatalogScope 可以查看所有 Schema 中的元数据,它的父类是 EmptyScope
scope = new CatalogScope(scope, ImmutableList.of("CATALOG"));
// 校验名称解析范围内的表达式
final SqlNode topNode2 = validateScopedExpression(topNode, scope);
// 获取校验后的节点类型
final RelDataType type = getValidatedNodeType(topNode2);
Util.discard(type);
return topNode2;
}

然后会调用 validateScopedExpression 进行校验,这部分是 SQL 校验器的核心逻辑。下面展示了该方法的代码实现,内部依次调用了 performUnconditionalRewritesregisterQueryvalidate 方法,我们将对这些方法内部实现细节进行深入探究。

1
2
3
4
5
6
7
8
9
10
11
12
13
14
15
16
17
private SqlNode validateScopedExpression(SqlNode topNode, SqlValidatorScope scope) {
// 重写 SqlNode 进行标准化,以方便后续的逻辑计划优化
SqlNode outermostNode = performUnconditionalRewrites(topNode, false);
cursorSet.add(outermostNode);
top = outermostNode;
if (outermostNode.isA(SqlKind.TOP_LEVEL)) {
// 注册 Scope 和 Namespace
registerQuery(scope, null, outermostNode, outermostNode, null, false);
}
// 校验 SqlNode
outermostNode.validate(this, scope);
if (!outermostNode.isA(SqlKind.TOP_LEVEL)) {
// 推断类型
deriveType(scope, outermostNode);
}
return outermostNode;
}

performUnconditionalRewrites

首先,我们来探究下 performUnconditionalRewrites 的内部实现逻辑,它主要用于 SqlNode 重写标准化,从而方便后续的逻辑计划优化。方法内部会先判断当前 SqlNode 的类型,根据 SqlCallSqlNodeList 分别进行处理。Calcite SqlNode 体系我们之前在 Apache Calcite SQL Parser 原理剖析中已经进行了详细介绍,不熟悉的朋友可以阅读下这篇文章。

如果当前 SqlNode 是 SqlCall(SqlCall 代表了对 SqlOperator 的调用,Calcite 中每个操作都可以对应一个 SqlCall,例如查询操作是 SqlSelectOperator,对应的 SqlNode 是 SqlSelect),则会获取 SqlCall 对应的 SqlKindOperandList。SqlKind 是一个枚举类,表示了 SqlNode 对应的类型,常用的类型有:SELECT、INSERT、ORDER_BY、WITH 等,更多类型可以查看 SqlKind 源码

1
2
3
4
5
6
7
8
9
10
11
12
13
14
15
16
17
18
19
20
21
22
23
24
25
26
27
28
29
30
// 判断当前 SqlNode 是否为 SqlCall
if (node instanceof SqlCall) {
...
SqlCall call = (SqlCall) node;
// 获取 SqlKind 类型
final SqlKind kind = call.getKind();
// 获取 SqlNode 中包含的运算符
final List<SqlNode> operands = call.getOperandList();
for (int i = 0; i < operands.size(); i++) {
SqlNode operand = operands.get(i);
...
// 每一个运算法调用 performUnconditionalRewrites 并设置到 SqlCall 中
SqlNode newOperand = performUnconditionalRewrites(operand, childUnderFrom);
if (newOperand != null && newOperand != operand) {
call.setOperand(i, newOperand);
}
}

// 当前运算符为未解析函数 SqlUnresolvedFunction
if (call.getOperator() instanceof SqlUnresolvedFunction) {
final SqlUnresolvedFunction function = (SqlUnresolvedFunction) call.getOperator();
final List<SqlOperator> overloads = new ArrayList<>();
// 从 SqlOperatorTable 中查找函数,查找的范围包括内置函数以及元数据中注册的函数
opTab.lookupOperatorOverloads(function.getNameAsId(), function.getFunctionType(), SqlSyntax.FUNCTION, overloads, catalogReader.nameMatcher());
if (overloads.size() == 1) {
// 查找到函数则设置新的运算符
((SqlBasicCall) call).setOperator(overloads.get(0));
}
}
}

然后对 OperandList 进行遍历,此处 SqlCall 为 SqlSelect,而 SqlSelect 中的 OperandList 会按照 keywordList, selectList, from, where, groupBy, having, windowDecls, qualify, orderBy, offset, fetch, hints 的顺序进行返回,后续操作都会基于这个从 0 开始的顺序进行处理。下图展示了单测中 SQL 对应的初始 SqlNode,OperandList 包含了下图所示的 keywordList、selectList 等运算符,会逐个调用 performUnconditionalRewrites 进行处理。

如果当前 SqlCall 运算符为未解析函数 SqlUnresolvedFunction,则会调用 SqlOperatorTable#lookupOperatorOverloads 方法,从内置函数以及元数据中查找函数,并重新设置运算符。

未执行 performUnconditionalRewrites 的 SqlNode

如果 SqlNode 为 SqlNodeList,则会遍历其中的 SqlNode。本案例中 selectList 就是 SqlNodeList 类型,此时会遍历 SqlNode 并调用 performUnconditionalRewrites,然后将新的 SqlNode 设置到 SqlNodeList 中。

1
2
3
4
5
6
7
8
9
10
11
12
// 判断当前 SqlNode 是否为 SqlNodeList
} else if (node instanceof SqlNodeList) {
// SqlNodeList 会遍历其中的 SqlNode 并调用 performUnconditionalRewrites,并将新的 SqlNode 设置到 SqlNodeList 中
final SqlNodeList list = (SqlNodeList) node;
for (int i = 0; i < list.size(); i++) {
SqlNode operand = list.get(i);
SqlNode newOperand = performUnconditionalRewrites(operand, false);
if (newOperand != null) {
list.set(i, newOperand);
}
}
}

除了前面介绍的会将 SqlUnresolvedFunction 转换为对应解析函数外,performUnconditionalRewrites 主要会将如下的非标准 SqlNode 转换为标准的 SqlNode,具体包括:VALUESORDER_BYEXPLICIT_TABLEDELETEUPDATEMERGE。VALUES 改写由于在类似 FROM (VALUES(...)) [ AS alias ] 场景中存在问题,目前已经不进行改写。ORDER_BY 语句则会被改写为 SqlSelect 和 SqlWith,并将排序相关的子句下沉到 SqlSelect 中。EXPLICIT_TABLE 则会将 将 Table t 子句改写为 SELECT * FROM t 语句。DELETE 和 UPDATE 会根据条件改写生成 SqlSelect,代表了删除和更新语句所需要删除和更新的数据。MERGE 改写会将 SqlMerge 改写为 SqlUpdate 或 SqlInsert,以复用 SqlUpdate 和 SqlInsert 的处理逻辑。

1
2
3
4
5
6
7
8
9
10
11
12
13
14
15
16
17
18
19
20
21
22
23
24
25
26
27
28
29
30
31
32
33
34
35
36
37
38
39
40
41
42
43
44
45
46
47
48
49
50
51
52
53
54
55
56
57
58
59
60
61
62
63
64
65
66
67
68
69
70
71
72
73
74
75
final SqlKind kind = node.getKind();
switch (kind) {
case VALUES:
// VALUES 改写由于在类似 FROM (VALUES(...)) [ AS alias ] 场景中存在问题,目前已经不进行改写
return node;
case ORDER_BY: {
SqlOrderBy orderBy = (SqlOrderBy) node;
handleOffsetFetch(orderBy.offset, orderBy.fetch);
if (orderBy.query instanceof SqlSelect) {
SqlSelect select = (SqlSelect) orderBy.query;
// 将 SqlOrderBy 转换为 SqlSelect,排序子句下沉到 SqlSelect 中
if (select.getOrderList() == null) {
// push ORDER BY into existing select
select.setOrderBy(orderBy.orderList);
select.setOffset(orderBy.offset);
select.setFetch(orderBy.fetch);
return select;
}
}
// 将 SqlOrderBy 转换为 SqlWith,排序子句下沉到 SqlWith 的 SqlSelect 子句中
if (orderBy.query instanceof SqlWith && ((SqlWith) orderBy.query).body instanceof SqlSelect) {
SqlWith with = (SqlWith) orderBy.query;
SqlSelect select = (SqlSelect) with.body;
if (select.getOrderList() == null) {
// push ORDER BY into existing select
select.setOrderBy(orderBy.orderList);
select.setOffset(orderBy.offset);
select.setFetch(orderBy.fetch);
return with;
}
}
final SqlNodeList selectList = new SqlNodeList(SqlParserPos.ZERO);
selectList.add(SqlIdentifier.star(SqlParserPos.ZERO));
final SqlNodeList orderList;
SqlSelect innerSelect = getInnerSelect(node);
...
return new SqlSelect(SqlParserPos.ZERO, null, selectList, orderBy.query, null, null, null, null, null, orderList, orderBy.offset, orderBy.fetch, null);
}

case EXPLICIT_TABLE: {
// 将 Table t 子句改写为 SELECT * FROM t
// (TABLE t) is equivalent to (SELECT * FROM t)
SqlCall call = (SqlCall) node;
final SqlNodeList selectList = new SqlNodeList(SqlParserPos.ZERO);
selectList.add(SqlIdentifier.star(SqlParserPos.ZERO));
return new SqlSelect(SqlParserPos.ZERO, null, selectList, call.operand(0), null, null, null, null, null, null, null, null, null);
}

case DELETE: {
SqlDelete call = (SqlDelete) node;
SqlSelect select = createSourceSelectForDelete(call);
// 为 SqlDelete 增加待删除数据的 SqlSelect 子句
call.setSourceSelect(select);
break;
}

case UPDATE: {
SqlUpdate call = (SqlUpdate) node;
SqlSelect select = createSourceSelectForUpdate(call);
// 为 SqlUpdate 增加待删除数据的 SqlSelect 子句
call.setSourceSelect(select);
...
break;
}

case MERGE: {
// 将 SqlMerge 改写为 SqlUpdate 或 SqlInsert
SqlMerge call = (SqlMerge) node;
rewriteMerge(call);
break;
}
default:
break;
}
return node;

执行完 performUnconditionalRewrites 方法,最终生成的 SqlNode 如下图所示,可以看到 SqlUnresolvedFunction 函数已经被改写为对应的内置函数,由于本示例中没有包含 OrderBy、Update 等语句,感兴趣的读者可以自行调整单测中的 SQL 以覆盖对应的逻辑。

执行 performUnconditionalRewrites 后的 SqlNode

registerQuery

对 SqlNode 重写标准化之后,Calcite 会调用 registerQuery 方法生成 SqlValidatorScope 和 SqlValidatorNamespace 对象,这两个对象在前文中已经进行了介绍,他们分别用于声明校验过程中名称解析的范围,以及描述由 SQL 查询某个部分返回的关系(简单理解可以认为是查询过程中的数据来源)。

在调用 registerQuery 方法前,Calcite 会判断当前的 SqlNode 是否为顶层节点,SqlKind 类中定义的顶层节点包含了 QUERYDMLDDL 语句,而 QUERY 中又包含了 SELECTUNIONINTERSECTEXCEPTVALUESWITHORDER_BYEXPLICIT_TABLE 等具体类型,更多类型可以参考 SqlKind 源码

1
2
3
4
5
6
7
8
9
10
11
12
13
14
private SqlNode validateScopedExpression(SqlNode topNode, SqlValidatorScope scope) {
...
// 判断 SqlNode 是否为顶层节点
if (outermostNode.isA(SqlKind.TOP_LEVEL)) {
registerQuery(scope, null, outermostNode, outermostNode, null, false);
}
...
return outermostNode;
}

// SqlKind 中定义的 TOP_LEVEL
public static final EnumSet<SqlKind> TOP_LEVEL = concat(QUERY, DML, DDL);

public static final EnumSet<SqlKind> QUERY = EnumSet.of(SELECT, UNION, INTERSECT, EXCEPT, VALUES, WITH, ORDER_BY, EXPLICIT_TABLE);

判断 SqlNode 为顶层节点后, 会继续调用 registerQuery 方法并传入参数,下面展示了 registerQuery 方法的实现,parentScope 表示当前 SqlNode 的父名称解析范围,顶层节点的 parentScope 为 CatalogScope(CatalogScope 可以查看所有 Schema 中的元数据,它的父类是 EmptyScope)。usingScope 则用于添加当前 Scope 需要使用的子 Scope,node 表示当前的 SqlNode,enclosingNodenode 通常是相同的,enclosingNode 通常表示 FROM 子句最顶层的节点 ,可以从 enclosingNode 中获取别名等信息,alias 表当前查询在父查询中的名称,如果 usingScope 不为空则必须指定 alias。

1
2
3
4
private void registerQuery(SqlValidatorScope parentScope, @Nullable SqlValidatorScope usingScope, SqlNode node, SqlNode enclosingNode, @Nullable String alias, boolean forceNullable) {
Preconditions.checkArgument(usingScope == null || alias != null);
registerQuery(parentScope, usingScope, node, enclosingNode, alias, forceNullable, true);
}

registerQuery 方法内部会根据 SqlKind 进行判断,对不同类型的 SQL 进行处理,本文示例为 SELECT 语句,因此我们先专注于 SELECT 相关的逻辑。下面展示了 registerQuery 方法的实现逻辑,首先会创建 SelectNamespace 对象,该对象会记录 SqlSelect 及当前的校验器。然后调用 registerNamespace 方法,将 SelectNamespace 记录在 namespaces 对象中,namespaces 的结构为 <SqlNode, SqlValidatorNamespace>,如果 usingScope 不为 null,则将当前 SelectNamespace 注册为 usingScope 的子节点。再创建 SelectScope,并将其记录到全局的 scopes 中,scopes 的结构为 <SqlNode, SqlValidatorScope>

1
2
3
4
5
6
7
8
9
10
11
12
13
14
15
16
17
18
SqlCall call;
List<SqlNode> operands;
switch (node.getKind()) {
case SELECT:
final SqlSelect select = (SqlSelect) node;
// 创建 SelectNamespace,记录 SqlSelect 和当前的校验器
final SelectNamespace selectNs = createSelectNamespace(select, enclosingNode);
// 将 SelectNamespace 记录在 namespaces 对象中,namespaces 的结构为 `<SqlNode, SqlValidatorNamespace>`
// 如果 usingScope 不为 null,则将当前 SelectNamespace 注册为 usingScope 的子节点
registerNamespace(usingScope, alias, selectNs, forceNullable);
// 选择第一个不为 null 的 scope 作为 windowParentScope,此处为 CatalogScope
final SqlValidatorScope windowParentScope = first(usingScope, parentScope);
// 创建 SelectScope,会记录 parentScope,windowParentScope 以及 SqlSelect
SelectScope selectScope = new SelectScope(parentScope, windowParentScope, select);
// 将 selectScope 记录到全局的 scopes 中, scopes 的结构为 <SqlNode, SqlValidatorScope>
scopes.put(select, selectScope);
...
}

然后 Calcite 会对各个不同的子句进行注册,首先会从 WHERE 语句开始,并将 WHERE 对应的 Scope 存储到 clauseScopes 中,再调用 registerOperandSubQueries 注册 WHERE 运算符中的子查询,最终整个方法会将 SELECT 语句中的 ProjectionFromWhereOrder ByGroup ByHaving 等子句都进行注册,生成对应的 Scope 和 Namespace 对象。

1
2
3
4
5
6
7
8
9
10
11
12
13
14
15
16
17
18
19
20
21
22
23
24
25
26
27
28
29
30
31
32
33
34
35
36
37
38
39
40
41
42
43
44
45
46
47
48
49
50
51
52
53
54
55
56
57
58
59
60
61
62
63
64
SqlCall call;
List<SqlNode> operands;
switch (node.getKind()) {
case SELECT:
...
// Start by registering the WHERE clause
// clauseScopes 用于记录 Select 中的子句,用于后续子句的注册
clauseScopes.put(IdPair.of(select, Clause.WHERE), selectScope);
// 注册 WHERE 运算符中的子查询
registerOperandSubQueries(selectScope, select, SqlSelect.WHERE_OPERAND);

// 注册 QUALIFY 子句中的子查询,QUALIFY 子句通常用于 WINDOW 函数结果的过滤
registerOperandSubQueries(
selectScope,
select,
SqlSelect.QUALIFY_OPERAND);

// Register FROM with the inherited scope 'parentScope', not
// 'selectScope', otherwise tables in the FROM clause would be
// able to see each other.
final SqlNode from = select.getFrom();
if (from != null) {
// 注册 FROM,本示例中包含了 FROM 子查询,因此子查询会再次调用 registerQuery
final SqlNode newFrom = registerFrom(parentScope, selectScope, true, from, from, null, null, false, false);
if (newFrom != from) {
select.setFrom(newFrom);
}
}

// If this is an aggregating query, the SELECT list and HAVING
// clause use a different scope, where you can only reference
// columns which are in the GROUP BY clause.
SqlValidatorScope aggScope = selectScope;
if (isAggregate(select)) {
aggScope = new AggregatingSelectScope(selectScope, select, false);
clauseScopes.put(IdPair.of(select, Clause.SELECT), aggScope);
} else {
clauseScopes.put(IdPair.of(select, Clause.SELECT), selectScope);
}
if (select.getGroup() != null) {
GroupByScope groupByScope = new GroupByScope(selectScope, select.getGroup(), select);
clauseScopes.put(IdPair.of(select, Clause.GROUP_BY), groupByScope);
// 注册 GROUP BY 中的子句
registerSubQueries(groupByScope, select.getGroup());
}
// 注册 HAVING 运算符中的子查询
registerOperandSubQueries(aggScope, select, SqlSelect.HAVING_OPERAND);
// 注册投影列中的子查询,并会将子查询转换为标量子查询
registerSubQueries(aggScope, SqlNonNullableAccessors.getSelectList(select));
final SqlNodeList orderList = select.getOrderList();
if (orderList != null) {
// If the query is 'SELECT DISTINCT', restrict the columns
// available to the ORDER BY clause.
if (select.isDistinct()) {
aggScope = new AggregatingSelectScope(selectScope, select, true);
}
OrderByScope orderScope = new OrderByScope(aggScope, orderList, select);
clauseScopes.put(IdPair.of(select, Clause.ORDER), orderScope);
// 注册 ORDER BY 中的子句
registerSubQueries(orderScope, orderList);
// ...
}
break;
}

registerQuery 执行完成后,注册的信息会存储在 SqlValidatorImpl 对象中,下图展示了对象中存储的内容,分别包括了 scopesclauseScopesnamespacesscopes 对象用于存储查询节点和它们对应的 SqlValidatorScope 之间的映射,此案例中查询节点为两个 SELECT 语句,分别对应了不同的 SelectScope 对象。clauseScopes 对象则用于存储子句和 SqlValidatorScope 之间的映射,用于表示当前子句可见的范围。namespaces 代表了数据来源,此案例中共有 3 个 namespace,分别是:EMPS 代表的表数据源,以及另外两个查询数据源。

注册完成后的 Scope 和 NameSpace

validate

完成 registerQuery 后,校验器中已经包含了校验所需的 Scope 和 Namespace 对象,下面我们再来探究下核心的校验逻辑。校验器首先会调用 SqlNode#validate 方法,该方法在不同的 SqlNode 中具有不同的实现。由于本文案例为查询语句,因此先关注 SqlSelect 的实现逻辑,其它类型的 SqlNode 读者可以自行探究。

1
2
3
4
5
6
7
8
// 校验 SqlNode
outermostNode.validate(this, scope);

// SqlSelect#validate 实现
@Override
public void validate(SqlValidator validator, SqlValidatorScope scope) {
validator.validateQuery(this, scope, validator.getUnknownType());
}

从上面的源码可以看到,SqlSelect#validate 方法会调用校验器的 validateQuery 方法,validateQuery 中核心的处理逻辑为 validateNamespacevalidateAccess,分别校验 Namespace 以及对表的访问。

1
2
3
4
5
6
7
8
9
10
11
12
13
14
15
16
17
18
19
20
21
@Override
public void validateQuery(SqlNode node, SqlValidatorScope scope, RelDataType targetRowType) {
...
// 校验 Namespace
validateNamespace(ns, targetRowType);
switch (node.getKind()) {
case EXTEND:
// Until we have a dedicated namespace for EXTEND
deriveType(requireNonNull(scope, "scope"), node);
break;
default:
break;
}
if (node == top) {
validateModality(node);
}
// 校验对表的访问
validateAccess(node, ns.getTable(), SqlAccessEnum.SELECT);

validateSnapshot(node, scope, ns);
}
validateNamespace

validateNamespace 方法实现逻辑如下,内部会调用 SqlValidatorNamespace#validate 方法,然后设置校验后的节点类型。

1
2
3
4
5
6
7
8
9
10
11
12
13
14
15
16
/**
* Validates a namespace.
*
* @param namespace Namespace
* @param targetRowType Desired row type, must not be null, may be the data
* type 'unknown'.
*/
protected void validateNamespace(final SqlValidatorNamespace namespace, RelDataType targetRowType) {
// 调用 SqlValidatorNamespace 实现类的 validate
namespace.validate(targetRowType);
SqlNode node = namespace.getNode();
if (node != null) {
// 设置已校验节点类型
setValidatedNodeType(node, namespace.getType());
}
}

本案例中 SqlValidatorNamespace 实现类为 SelectNamespace,SelectNamespace 则继承了抽象类 AbstractNamespace,在调用 SelectNamespace#validate 方法时,会调用父类 AbstractNamespace#validate 方法,该方法会根据 AbstractNamespace 中记录的 status 状态决定如何处理。如果 status 为 UNVALIDATED 状态,则会调用 validateImpl 方法,validateImpl 方法是一个抽象方法,具体的实现逻辑在 AbstractNamespace 子类中。

1
2
3
4
5
6
7
8
9
10
11
12
13
14
15
16
17
18
19
20
21
22
23
24
@Override
public final void validate(RelDataType targetRowType) {
switch (status) {
case UNVALIDATED:
try {
status = SqlValidatorImpl.Status.IN_PROGRESS;
Preconditions.checkArgument(rowType == null, "Namespace.rowType must be null before validate has been called");
RelDataType type = validateImpl(targetRowType);
Preconditions.checkArgument(type != null, "validateImpl() returned null");
setType(type);
} finally {
status = SqlValidatorImpl.Status.VALID;
}
break;
case IN_PROGRESS:
throw new AssertionError("Cycle detected during type-checking");
case VALID:
break;
default:
throw Util.unexpected(status);
}
}

protected abstract RelDataType validateImpl(RelDataType targetRowType);

SelectNamespace#validateImpl 内部则会调用 validator.validateSelect 方法,SqlValidatorImpl#validateSelect 具体实现逻辑如下,方法内会依次调用 validateFromvalidateWhereClausevalidateGroupClausevalidateHavingClausevalidateWindowClausevalidateQualifyClausevalidateSelectListvalidateOrderList 子句。

1
2
3
4
5
6
7
8
9
10
11
12
13
14
15
16
17
18
19
20
21
22
23
24
25
26
27
28
29
30
31
32
33
34
35
36
37
38
39
40
41
42
43
44
protected void validateSelect(SqlSelect select, RelDataType targetRowType) {
// Namespace is either a select namespace or a wrapper around one.
final SelectNamespace ns = getNamespaceOrThrow(select).unwrap(SelectNamespace.class);
// 获取 Select 语句中的投影列表
final SqlNodeList selectItems = SqlNonNullableAccessors.getSelectList(select);
RelDataType fromType = unknownType;
...
// Make sure that items in FROM clause have distinct aliases.
final SelectScope fromScope = (SelectScope) getFromScope(select);
...
if (select.getFrom() == null) {
if (this.config.conformance().isFromRequired()) {
throw newValidationError(select, RESOURCE.selectMissingFrom());
}
} else {
// 校验 From 子句
validateFrom(select.getFrom(), fromType, fromScope);
}
// 校验 Where 子句
validateWhereClause(select);
// 校验 Group 子句
validateGroupClause(select);
// 校验 Having 子句
validateHavingClause(select);
// 校验 Window 子句
validateWindowClause(select);
// 校验 Qualify 子句
validateQualifyClause(select);
handleOffsetFetch(select.getOffset(), select.getFetch());

// Validate the SELECT clause late, because a select item might
// depend on the GROUP BY list, or the window function might reference
// window name in the WINDOW clause etc.
// 校验 Select 投影列
final RelDataType rowType = validateSelectList(selectItems, select, targetRowType);
ns.setType(rowType);

// Validate ORDER BY after we have set ns.rowType because in some
// dialects you can refer to columns of the select list, e.g.
// "SELECT empno AS x FROM emp ORDER BY x"
// 校验 Order 子句
validateOrderList(select);
...
}

从前文 registerQuery 结果可以看出,From 子句对应的 Namespace 为 IdentifierNamespace,执行 validateFrom 时内部会调用 IdentifierNamespace#validateImpl 方法,该方法内部实现逻辑如下。

1
2
3
4
5
6
7
8
9
10
11
12
13
14
15
16
17
18
19
20
21
22
23
24
25
26
27
28
29
30
31
32
33
@Override
public RelDataType validateImpl(RelDataType targetRowType) {
// 从元数据中解析表名,并组装为 TableNamespace
resolvedNamespace = resolveImpl(id);
if (resolvedNamespace instanceof TableNamespace) {
// 从 TableNamespace 中获取 table
SqlValidatorTable table = ((TableNamespace) resolvedNamespace).getTable();
// 判断是否需要将 identifier 展开为全限定名称
if (validator.config().identifierExpansion()) {
// TODO: expand qualifiers for column references also
List<String> qualifiedNames = table.getQualifiedName();
if (qualifiedNames != null) {
// Assign positions to the components of the fully-qualified
// identifier, as best we can. We assume that qualification
// adds names to the front, e.g. FOO.BAR becomes BAZ.FOO.BAR.
List<SqlParserPos> poses = new ArrayList<>(Collections.nCopies(qualifiedNames.size(), id.getParserPosition()));
int offset = qualifiedNames.size() - id.names.size();

// Test offset in case catalog supports fewer qualifiers than catalog reader.
if (offset >= 0) {
for (int i = 0; i < id.names.size(); i++) {
poses.set(i + offset, id.getComponentParserPosition(i));
}
}
id.setNames(qualifiedNames, poses);
}
}
}

RelDataType rowType = resolvedNamespace.getRowType();
...
return rowType;
}

resolveImpl 方法会根据 id 从元数据中解析出表名,并封装为 TableNamespace 对象,下图展示了解析之后的对象,对象中包含了从元数据中获取的 table 对象。然后会判断是否需要将 identifier 展开为全限定名称,此案例中会将 EMPS 展开为 SALES.EMPS 并设置到 names 属性中。

IdentifierNamespace 校验解析表名

看完 From 子句校验,我们再来看下 Select 投影列校验逻辑,首先会遍历 SELECT 投影列,如果投影列仍然是一个子查询,则会调用 handleScalarSubQuery 处理标量子查询,判断是否符合标量子查询的规范。否则会调用 expandSelectItem 方法展开投影列,将 NAME 展开为 EMPS.NAMEexpandSelectItem 方法也可以将星号展开为全部列,本示例中没有涉及,感兴趣读者可以自行探究)。展开后的投影列 newSelectList 会分别设置到 select 节点和 selectScope 中,方便后续校验继续使用。

1
2
3
4
5
6
7
8
9
10
11
12
13
14
15
16
17
18
19
20
21
22
23
24
25
26
27
28
29
30
31
32
33
34
35
36
37
38
39
40
41
42
protected RelDataType validateSelectList(final SqlNodeList selectItems, SqlSelect select, RelDataType targetRowType) {
// Validate SELECT list. Expand terms of the form "*" or "TABLE.*".
final SqlValidatorScope selectScope = getSelectScope(select);
final List<SqlNode> expandedSelectItems = new ArrayList<>();
final Set<String> aliases = new HashSet<>();
final PairList<String, RelDataType> fieldList = PairList.of();
// 遍历 selectItems 投影列,如果是 SqlSelect 则处理标量子查询
for (SqlNode selectItem : selectItems) {
if (selectItem instanceof SqlSelect) {
handleScalarSubQuery(select, (SqlSelect) selectItem, expandedSelectItems, aliases, fieldList);
} else {
// Use the field list size to record the field index
// because the select item may be a STAR(*), which could have been expanded.
final int fieldIdx = fieldList.size();
final RelDataType fieldType = targetRowType.isStruct() && targetRowType.getFieldCount() > fieldIdx ? targetRowType.getFieldList().get(fieldIdx).getType() : unknownType;
// 展开投影列,将 NAME 展开为 EMPS.NAME
expandSelectItem(selectItem, select, fieldType, expandedSelectItems, aliases, fieldList, false);
}
}

// Create the new select list with expanded items. Pass through
// the original parser position so that any overall failures can
// still reference the original input text.
SqlNodeList newSelectList = new SqlNodeList(expandedSelectItems, selectItems.getParserPosition());
if (config.identifierExpansion()) {
// 将展开后的 newSelectList 设置到 select 中
select.setSelectList(newSelectList);
}
// 将展开后的 newSelectList 设置到 selectScope 中
getRawSelectScopeNonNull(select).setExpandedSelectList(expandedSelectItems);

// TODO: when SELECT appears as a value sub-query, should be using
// something other than unknownType for targetRowType
inferUnknownTypes(targetRowType, selectScope, newSelectList);

for (SqlNode selectItem : expandedSelectItems) {
validateNoAggs(groupFinder, selectItem, "SELECT");
validateExpr(selectItem, selectScope);
}

return typeFactory.createStructType(fieldList);
}

其他子句的校验作用类似,会将 Identifier 展开为全限定名,并对语句的合法性进行校验,感兴趣的读者可以使用前文的案例进行 Debug 探究,如有疑问可以留言交流。

validateAccess

validateAccess 方法用于校验当前节点对表是否具有访问权限,node 参数表示当前节点,table 表示要访问的表,requiredAccess 则表示需要访问的类型。table.getAllowedAccess() 会从 RelOptTableImpl#getAllowedAccess 获取可访问类型,会返回全部类型,包括:SELECT、UPDATE、INSERT 和 DELETE,如果不具有访问权限,则抛出异常。

1
2
3
4
5
6
7
8
9
10
11
12
13
14
15
16
/**
* Validates access to a table.
*
* @param table Table
* @param requiredAccess Access requested on table
*/
private void validateAccess(SqlNode node, @Nullable SqlValidatorTable table, SqlAccessEnum requiredAccess) {
if (table != null) {
// RelOptTableImpl#getAllowedAccess 返回全局访问类型,包括了 SELECT、UPDATE、INSERT 和 DELETE
SqlAccessType access = table.getAllowedAccess();
// 如果不具有访问权限,则抛出异常
if (!access.allowsAccess(requiredAccess)) {
throw newValidationError(node, RESOURCE.accessNotAllowed(requiredAccess.name(), table.getQualifiedName().toString()));
}
}
}

完成校验后,返回的 outermostNode 结构如下,可以看到 SqlNode 的 Identifier 都进行了全限定名展开,根据 names 属性可以很快速地获取到列对象所属的表,以及表对象所属的 Schema。使用 SqlValidator#getFieldOrigins 方法可以获取列的原始类型,该类型中包含 catalog, schema, table, column,可以用来实现 SQL 血缘分析等需求。函数对象则会查找到 Calcite 内置的函数,或者用户在元数据中定义的函数,这些校验后的对象将在后续 SqlNode 转换 RelNode 过程中发挥重要作用。

已校验的 SqlNode

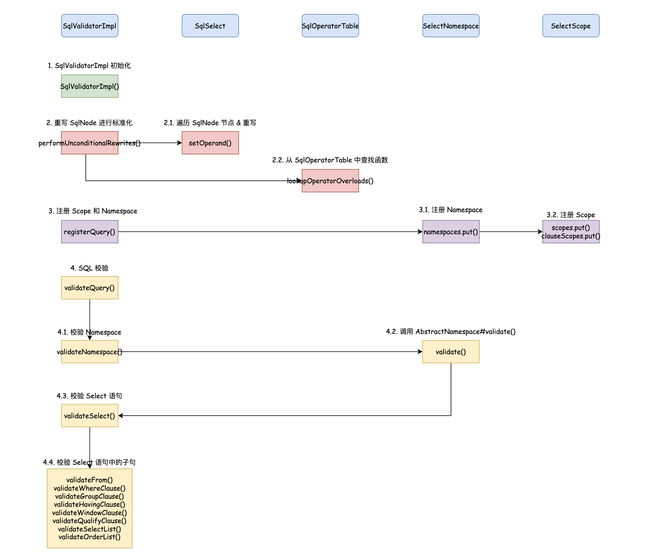
整体流程总结

SQL 校验流程

前面我们对 Calcite SQL 校验器的执行流程进行了详细的分析,为了避免过于陷入代码细节,最后我们来总结下 SQL 校验的整体流程,帮助大家进行理解。Calcite SQL 校验总体上可以分为 4 个步骤:

  1. 第一步:SqlValidatorImpl 初始化。在这个步骤中,会将校验器所需的 SqlOperatorTable 和 SqlValidatorCatalogReader 等对象传入进来,SqlOperatorTable 用于查找 SQL 运算符和函数,SqlValidatorCatalogReader 则用于校验时查找元数据信息;
  2. 第二步:重写 SqlNode 进行标准化。Calcite 会将非标准的 SqlNode 转换为标准的 SqlNode,具体包括:VALUESORDER_BYEXPLICIT_TABLEDELETEUPDATEMERGE
  3. 第三步:注册 Scope 和 Namespace。通过 registerQuery 方法生成 SqlValidatorScope 和 SqlValidatorNamespace 对象,分别用于声明校验过程中名称解析的范围,以及描述由 SQL 查询某个部分返回的关系(简单理解可以认为是查询过程中的数据来源);
  4. 第四步:校验 Select 语句。校验器依次调用 validateFromvalidateWhereClausevalidateGroupClausevalidateHavingClausevalidateWindowClausevalidateQualifyClausevalidateSelectListvalidateOrderList 方法校验不同的子句,不存在的表或列会抛出异常,存在则进行全限定名展开,例如将 EMPS 展开为 SALES.EMPS

结语

本文介绍了 Caclite 校验器的整体设计,带大家一起了解了校验器中核心的 SqlValidatorSqlValidatorScopeSqlValidatorNamespace 类,并通过一个简单的单测,和大家一起跟踪了 SQL 校验器的执行流程,经过校验器处理,Caclite SqlNode 最终包含了展开的全限定名,以及经过解析的函数对象。

SQL 校验的目的是为了将 SqlNode 进行标准化,并分析出 SQL 上下文的语义关系,以方便后续将 SqlNode 对象转换为 RelNode 关系代数对象。下一篇,我们将继续探究 Calcite SqlNode 转换 RelNode 的实现原理,看看 Calcite 如何表示关系代数,以及 SqlNode AST 如何转换为 SqlNode 关系代数?在转换过程中,Calcite 又包含了哪些隐藏的优化方式?欢迎大家持续关注后续文章,如果有感兴趣的问题,也欢迎大家留言交流。

写在最后

笔者因为工作原因接触到 Calcite,前期学习过程中,深感 Calcite 学习资料之匮乏,因此创建了 Calcite 从入门到精通知识星球,希望能够将学习过程中的资料和经验沉淀下来,为更多想要学习 Calcite 的朋友提供一些帮助。

Calcite 从入门到精通

欢迎关注

欢迎关注「端小强的博客」微信公众号,会不定期分享日常学习和工作经验,欢迎大家关注交流。

微信公众号